10月17日消息,今天早上,“知乎崩了”这一词条登上了微博热搜第一,而且似乎客户端、网页全平台都受到了影响。

根据网友反馈,在打开知乎客户端会显示加载失败、刷新试试的提示,用户点开问题后答案加载失败,部分用户遭遇登录异常,反复提示需重新登录甚至显示匿名状态“知乎用户”。

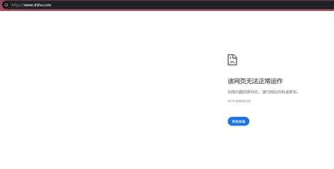
不少用户还误以为是自己设备或网络问题,尝试重启手机、重装应用、切换网络均无效。笔者尝试打开知乎PC官网,也无法打开。


对此有网友调侃“古有机构监察百官,今有微博盯着谁崩…”“我还在上早八呢你让我看什么”“你让我摸鱼的时候看什么”“我还在上早八呢你让我看什么”。

据了解,此前在今年7月23日、8月15日,知乎也发生了宕机故障,今天的崩溃特征与这两次高度一致。目前知乎官方暂未有回应。
本文转载于快科技,文中观点仅代表作者个人看法,本站只做信息存储
显示全部
收起
本站部分文章来自网络或用户投稿,仅供信息存储。阅读前请先查看【免责声明】,若本文侵犯了原著者的合法权益,可联系我们进行处理。本文链接:https://m.trustany.com/post/12634.html